Research on infrared image target detection technology based on deep learning
, , et
17 mars 2025
À propos de cet article
Publié en ligne: 17 mars 2025
Reçu: 19 oct. 2024
Accepté: 03 févr. 2025
DOI: https://doi.org/10.2478/amns-2025-0325
Mots clés
© 2025 Jing Gao et al., published by Sciendo
This work is licensed under the Creative Commons Attribution 4.0 International License.
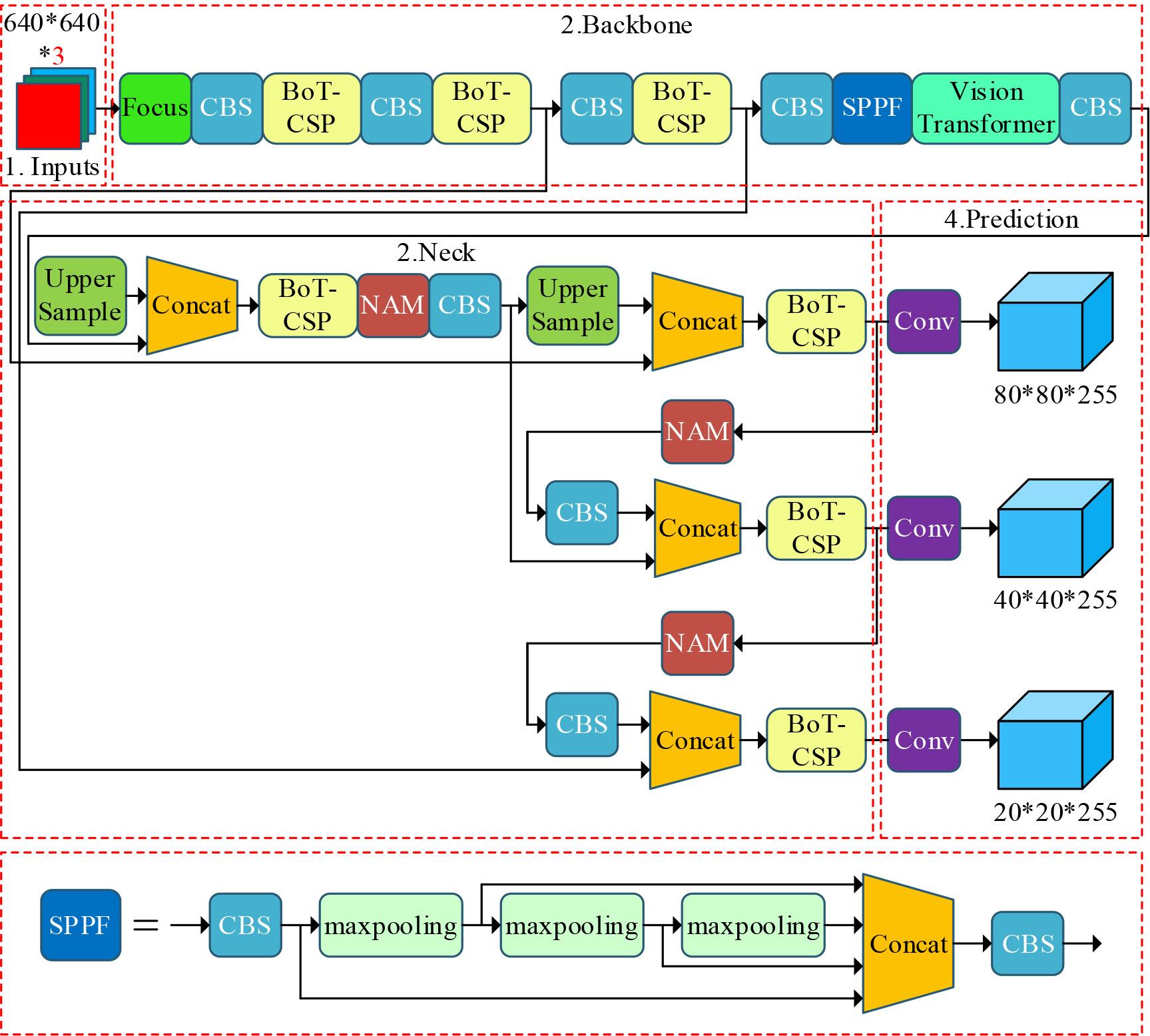
Figure 1.

Figure 2.

Figure 3.

Figure 4.

Figure 5.

The comparison results of the lightweight algorithm model experiment
| Model | Parameter quantity(M) | Model size(MB) | Precision | Recall | mAP | FLOPs(G) |
|---|---|---|---|---|---|---|
| YOLOv3-tiny | 9.35 | 18.08 | 0.800 | 0.620 | 0.706 | 13.58 |
| YOLOv5 | 7.69 | 14.37 | 0.827 | 0.728 | 0.814 | 16.48 |
| YOLOv5-ghost | 4.36 | 8.58 | 0.832 | 0.728 | 0.811 | 8.78 |
| YOLOv5-repvgg | 7.69 | 15.48 | 0.845 | 0.778 | 0.839 | 16.48 |
| YOLOv7-tiny | 6.69 | 12.98 | 0.813 | 0.754 | 0.826 | 13.68 |
| Ours | 9.60 | 16.48 | 0.857 | 0.811 | 0.862 | 22.68 |
The parameter modulus model compares the results
| Model | Parameter quantity(M) | Model size(MB) | Precision | Recall | mAP | FLOPs(G) |
|---|---|---|---|---|---|---|
| YOLOv5m | 21.03 | 42.37 | 0.831 | 0.772 | 0.835 | 48.58 |
| YOLOv6s | 17.37 | 36.47 | 0.833 | 0.786 | 0.840 | 44.88 |
| YOLOv7 | 36.66 | 74.97 | 0.861 | 0.814 | 0.865 | 103.88 |
| YOLOv8s | 11.29 | 22.67 | 0.835 | 0.775 | 0.841 | 29.08 |
| Ours | 9.60 | 16.48 | 0.857 | 0.811 | 0.862 | 22.68 |
The model deployment scheme compares the results
| Index | Accuracy | Running time(ms) | Memory footprint(KB) | CPSA(%) | Parameter quantity |
|---|---|---|---|---|---|
| Scheme | |||||
| Torch | 50.43 | 44.946 | 2815645 | 80.45 | 45 |
| Darknet | 55.91 | 102.757 | 2795642 | 35.42 | 95 |
| TensorRT | 53.32 | 52.854 | 2809325 | 68.45 | 51 |
| Ours | 54.87 | 43.150 | 2584360 | 50.21 | 40 |
